分离式预填充(实验性)¶
本页面向您介绍 vLLM 中的分离式预填充功能。
Note
此功能为实验性功能,可能会发生变化。
为什么需要分离式预填充?¶
主要有两个原因:
- 分别调优首字节延迟(TTFT)和字间延迟(ITL)。分离式预填充将 LLM 推理的预填充和解码阶段放在不同的 vLLM 实例中。这使您可以为调优 TTFT 而不影响 ITL,或为调优 ITL 而不影响 TTFT,分配不同的并行策略(例如
tp和pp)。 - 控制尾部 ITL。没有分离式预填充时,vLLM 可能在解码一个请求期间插入一些预填充任务。这会增加尾部延迟。分离式预填充可以帮助您解决此问题并控制尾部 ITL。使用适当的块大小进行分块预填充也可以实现相同目标,但在实践中很难确定正确的块大小值。因此,分离式预填充是控制尾部 ITL 更可靠的方式。
Note
分离式预填充不会提高吞吐量。
使用示例¶
请参考 examples/online_serving/disaggregated_prefill.sh 了解分离式预填充的示例用法。
目前支持 5 种类型的连接器:
- ExampleConnector:参考 examples/offline_inference/disaggregated-prefill-v1/run.sh 了解 ExampleConnector 分离式预填充的示例用法。
- LMCacheConnectorV1:参考 examples/others/lmcache/disagg_prefill_lmcache_v1/disagg_example_nixl.sh 了解 LMCacheConnectorV1 分离式预填充的示例用法,该连接器使用 NIXL 作为底层 KV 传输。
- NixlConnector:参考 tests/v1/kv_connector/nixl_integration/run_accuracy_test.sh 了解 NixlConnector 分离式预填充的示例用法,该连接器支持完全异步的发送/接收。详细用法请参阅 NixlConnector 使用指南。
- P2pNcclConnector:参考 examples/online_serving/disaggregated_serving_p2p_nccl_xpyd/disagg_example_p2p_nccl_xpyd.sh 了解 P2pNcclConnector 分离式预填充的示例用法。
- MultiConnector:利用 KVTransferConfig 中已存在的 kv_connector_extra_config: dict[str, Any],将我们想要的所有连接器存储在有序的 kwargs 列表中。例如:
--kv-transfer-config '{"kv_connector":"MultiConnector","kv_role":"kv_both","kv_connector_extra_config":{"connectors":[{"kv_connector":"NixlConnector","kv_role":"kv_both"},{"kv_connector":"ExampleConnector","kv_role":"kv_both","kv_connector_extra_config":{"shared_storage_path":"local_storage"}}]}}'
对于 NixlConnector,您还可以指定一个或多个 NIXL_Backend。例如:
--kv-transfer-config '{"kv_connector":"NixlConnector","kv_role":"kv_both", "kv_buffer_device":"cuda", "kv_connector_extra_config":{"backends":["UCX", "GDS"]}}'
- OffloadingConnector:启用将 KV 数据卸载到 CPU 内存,自定义 CPU 块大小(以 tokens 为单位)和分配的总 CPU 内存字节数:
--kv-transfer-config '{"kv_connector":"OffloadingConnector","kv_role":"kv_both","kv_connector_extra_config":{"block_size": 64, "cpu_bytes_to_use": 1000000000}}'
性能测试¶
请参考 benchmarks/disagg_benchmarks 了解分离式预填充的性能测试。
开发¶
我们通过运行 2 个 vLLM 实例来实现分离式预填充。一个用于预填充(我们称之为预填充实例),一个用于解码(我们称之为解码实例),然后使用连接器将预填充的 KV 缓存和结果从预填充实例传输到解码实例。
所有分离式预填充实现都位于 vllm/distributed/kv_transfer 下。
分离式预填充的关键抽象:
- Connector:Connector 允许 kv consumer 从 kv producer 获取一批请求的 KV 缓存。
- LookupBuffer:LookupBuffer 提供两个 API:
insertKV 缓存和drop_selectKV 缓存。insert和drop_select的语义类似于 SQL,其中insert将 KV 缓存插入到缓冲区,drop_select返回匹配给定条件的 KV 缓存并将其从缓冲区中删除。 - Pipe:用于张量传输的单向 FIFO 管道。它支持
send_tensor和recv_tensor。
Note
insert 是非阻塞操作,但 drop_select 是阻塞操作。
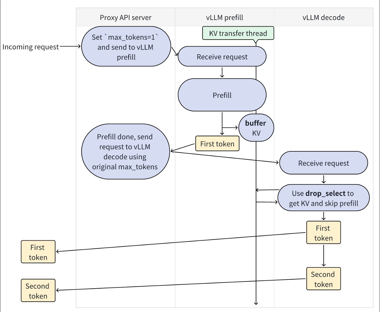
下面的图展示了上述 3 个抽象是如何组织的:
分离式预填充的工作流程如下:
图中的 buffer 对应 LookupBuffer 中的 insert API,drop_select 对应 LookupBuffer 中的 drop_select API。
现在,vLLM 中的每个进程都将有一个对应的连接器。具体来说,我们有:
- 调度器连接器:位于与调度器进程同一进程中的连接器。它调度 KV 缓存传输操作。
- 工作连接器:位于工作进程中的连接器。它们执行 KV 缓存传输操作。
下面的图展示了上述 2 个连接器是如何组织的:
下图展示了工作连接器如何与注意力模块配合,实现逐层的 KV 缓存存储和加载:
第三方贡献¶
分离式预填充与基础设施高度相关,因此 vLLM 依赖第三方连接器来实现生产级别的分离式预填充(vLLM 团队将积极审查并合并第三方连接器的新 PR)。
我们推荐三种实现方式:
- 完全自定义连接器:实现您自己的
Connector,调用第三方库发送和接收 KV 缓存,等等(比如编辑 vLLM 的模型输入以执行自定义预填充)。这种方法为您提供最大控制权,但存在与未来 vLLM 版本不兼容的风险。 - 数据库类连接器:实现您自己的
LookupBuffer,支持insert和drop_selectAPI,就像 SQL 一样。 - 分布式 P2P 连接器:实现您自己的
Pipe,支持send_tensor和recv_tensorAPI,就像torch.distributed一样。



